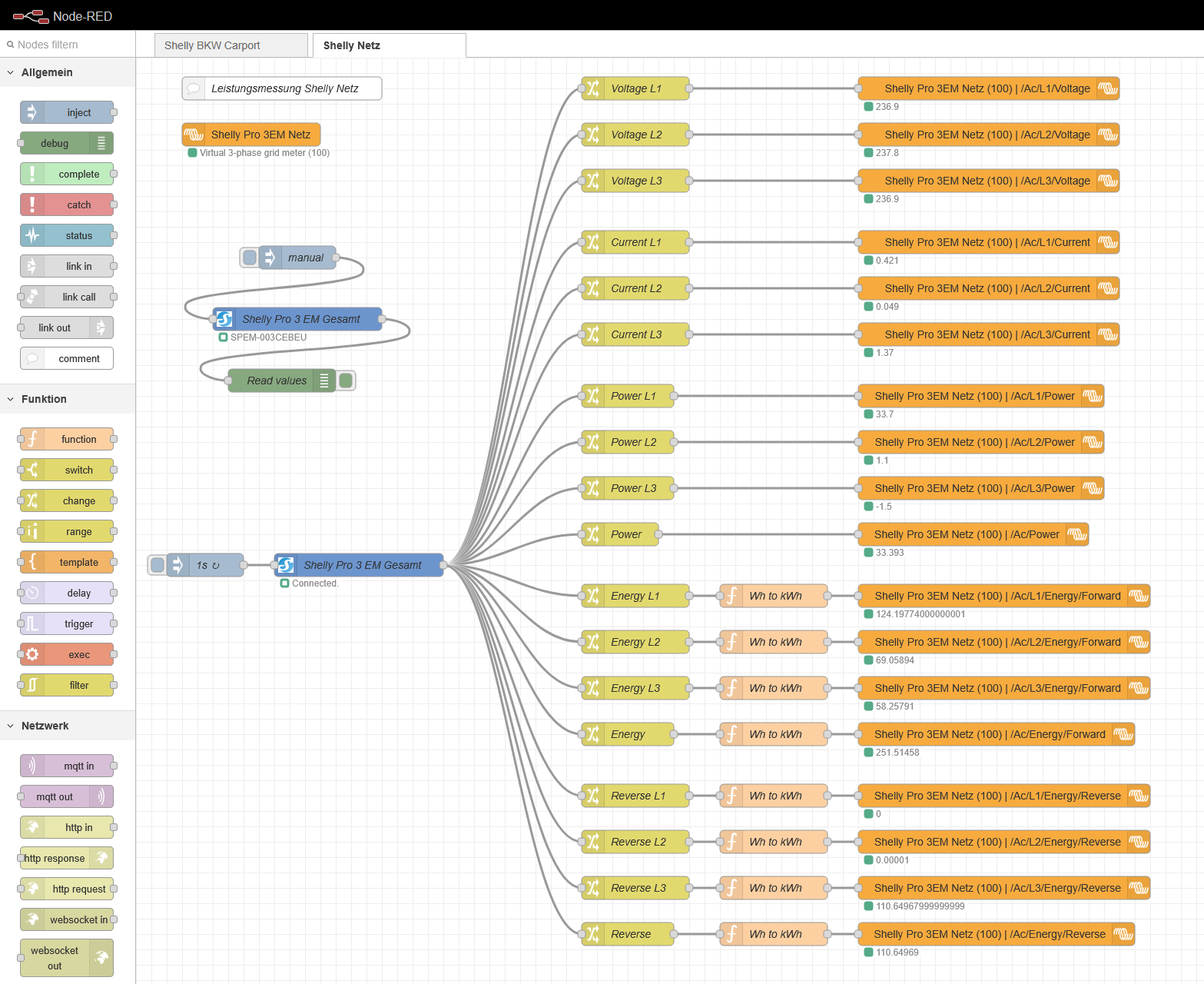
Sehe ich genauso. Ich habe einen Mini Gen 3 und einen Pro 3EM per Node Red eingebunden, siehe hier.
Geht prima und ist auch - in meinen Augen - einfacher, wenn man etwas daran nachschauen / ändern will.
Bei Bedarf kann ich dir gern die json Datei senden.
