Wie lange dauert die Genehmigung eines Balkonkraftwerkes?

Hallo,

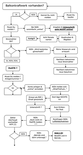
nachdem ich jetzt endlich mein übergroßes Balkonkraftwerk aufgebaut und beim Marktstammdatenregister und Netzbetreiber gemeldet habe interessiert mich natürlich wann man mit einer möglichen Genehmigung, bzw. Antwort rechnen kann. Habt ihr da irgendwelche Erfahrungswerte? Mir geht es nicht nur um die Neugierde, sondern auch um mögliche Rückfragen und die Zeit die man für Antworten hat, denn eigentlich müsste ich dringend einen Angehörigen am anderen Ende der Republik pflegen und es wäre schon sehr unschön, wenn man auf irgendwelche Anfragen mit kurzer Fristsetzung antworten müsste.

Grüsse

Die vornehme Zurückhaltung zeigt wie unbeantwortbar deine Frage ist?

Erfahrungen der dritten Art

1 „Gefällt mir“

Hallo,

na dann warte ich einfach mal ab und harre der Dinge die da kommen. :wink:

Laut einem Nachbarn sind meine beiden Pfosten, an denen ein Teil der Module hängt, im Garten übrigens ein Schwarzbau. Solarmodule sind angeblich Bauprodukte und wenn Bauprodukte mit der Erde verbunden werden, wird angeblich eine Baugenehmigung benötigt. Ich kriege die Motten. Eine Gartenhütte geht problemlos, ein paar Pfosten mit Wäscheleine ebenso, aber sobald ein Solarmodul dranhängt wir eine Baugenehmigung benötigt. Ich versteh so langsam, warum hier nichts mehr funktioniert und alle uns überholen.

Grüße

Nicht alles glauben, jedes Bundesland hat ein Baugesetzbuch, da steht alles drin was geht und was nicht.

Hallo,

wenn ich das richtig sehe, dann hat der Nachbar wohl nicht ganz unrecht, denn die Pfosten mit Modulen sind wohl eine Freilandanlage und damit hier anscheinend nicht ohne weiteres zulässig. Allerdings kenne ich im direkten Umfeld mindestens zwei weitere Anlagen die noch nicht bemängelt wurden, aber was nicht ist kann ja noch werden.

Grüße

Man muss die Energiewende nur verstehen.
Es geht im sprichwörtlichen Deutschlandtempo darum,
dem fossilen Konsumenten andere fossile und erneuerbare Energie zu verkaufen.
Ich sollte sogar die Gartenlaube eines Nachbarn abreisen/vermessen lassen oder so. :roll_eyes:
Auf Luftbildaufnahmen sind die Flurstücke nicht so genau unterschieden?

Hier was dazu:

Bei eFahrer.com gibt es ne Seite mit infos zu jedem Bundesland. Typisch Deutschland. Heutzutage wird erst mal alles abgelehnt oder man weist darauf hin, dass man nicht zuständig ist. Für alles was man genehmigt, kann man als Sachbearbeiter für diese Entscheidung ran gezogen werden. Wenn man alles ablehnt oder einen Antrag an eine andere Stelle weiter leitet, ist man fein raus. Verantwortung übernehmen heute nur noch sehr wenige. Nicht nur die Politiker der Regierung sind unfähig, das geht runter bis auf die Sachbearbeiterebene. Ich weis, mein Aluhut funkt wieder. Ich nehme gleich wieder paar Pillen, dann wirds gleich wieder besser.

Dass sich der ganze Anmeldescheiss mehrere Monate hinzieht ist auch hinlänglich bekannt. Es wird auch nicht gleich ein Überfallkommando kommen, wenn man selbst auch Zeit braucht, um auf einen Brief zu antworten. Da sollte niemand Panik bekommen. Einfach abwarten und gut.

Hm, wenn das Gebilde nicht in den richtigen Aktenordner passt muss mal ein Merkmal ändern.
Ist wie beim Tinyhaus, ein Haus kann so was nicht sein, ist zu klein, aber mit Rädern dran ist es ok.

Hallo,

@ alter Hase,

nein, den Aluhut funkt nicht, ich habe aus bestimmten Gründen gewisse Behörden in Deutschland kontaktiert um eine Erlaubnis für Aufnahmen zu erhalten die bei einer öffentlichen Einrichtung im Führungsbetrieb gezeigt werden sollten. Obwohl ich dies mehrere Jahre und an den verschiedensten Stellen versucht habe nicht es mir nicht gelungen eine solche Erlaubnis zu erlangen, entweder weil die Behörden komplett auf Tauchstation gegangen sind oder weil mir andere "naturschädliche" Motive unterstellt wurden. In Italien und Teilen Österreichs läuft es übrigens nicht anders. Man verhindert alles was möglich ist und wundert sich dann, dass nichts passiert/funktioniert.

@ und mehr,

das ist die Idee, auf die ich gewartet habe. Ich lege vorne noch einen Balken dran und an die Seiten schraube ich die alten Winterreifen und schon sind die Module nicht mehr fest mit dem Boden verbunden, sondern auf einem Anhänger montiert. Sollen Sie auf dem Amt darüber brüten wie sie PV-Module auf einem Anhänger verbieten können.

Grüße